CerberusPro configuration
Configuring CerberusPro in stand alone mode
CerberusPro (SIEMENS) control unit uses Bacnet protocol to communicate with Siwenoid. Communication settings can be done in FXS72xx editor of CerberusPro control unit.
Open network settings of a CerberusPro. In this tutorial we discuss a basic configuration when a SIWENOID and a CerberusPro control unit are in the same network segment.
First check global BACnet configuration. These settings should be used for proper communication.
BACnet device ID is the SIWENOID's (as a BACnet client) address. This address has to be set in SIWENOID container definition.
Set the IP address of your control unit. This parameter should also be set in thee container definition of SIWENOID.
Set the network mask of control unit ethernet interface. SIWENOID should be in the same network segment as the control unit.
This address field is the BACnet address of the CerberusPro control unit. This is important when you import a SibX file into SIWENOID.\
Usually you have to leave this field on default. (BBMD should be used when the control unit and SIWENOID are not in the same network segment.)
In order to make CerberusPro communicate with Siwenoid from a subnet(Control unit's subnet) to another subnet(Siwenoid's subnet) a GAP creation is necessery in 'Functions' submenu.
It is necessery to create a route inside the GAP (under overview tab) by setting up the Destination address (Pointing to Siwenoid's subnet, or IP of the Siwenoid client PC), Network mask and Gateway(CerberusPro's subnet router IP).
Configuring SIWENOID in stand alone mode
Create a new container in SIWENOID. Select control unit type, and select protocol. There are different protocol for <html><MP5 and ></html>MP5. Be sure to use the appropriate. Host address is the address of CerberusPro control unit. Subnet is the network mask of BACnet protocol. 47808 is the default BACnet port number. Local address can be used only if your computer has more than one ethernet interface. Normally it should be left empty. Local Device ID is the SIWENOID (as a BACnet client) BACnet ID. This should align the settings of CerberusPro FSX72xx editor parameters. If it is required, UDP port field can be filled when the Control unit and Siwenoid is not in the same subnet.
A SibX file can contain datapoints of more than one control unit. An import always fetch only one control unit at a time.
Use the popup menu on the container. Select “Update from metafile”. Now set the id's of the control unit you want to import. Device ID must be equal the control unit address, and Device address must be equal the BACnet ID of control unit. If you have more than one control unit in a SibX then repeat these steps and set the id's of control units one by one.
Finally each control units and their datapoint will be included in the container.
Configuring CerberusPro in SAFEDLINK subnets
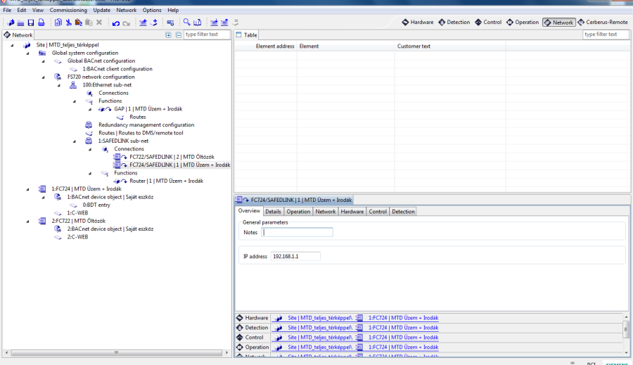
The settings of Siwenoid in case of a SAFEDLINK build. These examples are from a working system.
Overview of the sub-net settings.
Overview of the first sub-net element.
Overview of the first sub-net element network settings.
Overview of the second sub-net element.
Overview of the second sub-net element network settings.
Overview of the first element
Details of the first element
Overview of the second element
Details of the second element
Previous → Project back/restore














